

中国内地主体用户实名认证
更新时间:2025-05-13 18:59
企业实名认证
所需材料篇
请您提前准备好以下材料,认证流程最快仅需几分钟:
- 手机号码(必须绑定),电子邮箱
- 法人身份证原件及身份证正反面彩色电子版照片
- 企业营业执照电子版照片
- 股东信息(只需填写持股超≥25%的股东)
注意事项:
证件照片需为直接拍摄证件原件的电子版图片,内容完整清晰,若拍摄电子设备上的图片则可能导致认证不成功
操作流程篇
开始认证
完成注册后您会进入万里汇(WorldFirst)后台的首页,在页面上半部分的待办事项中会看到新手引导信息(包括:完成实名认证、开通收款账号、完成付款设置等新手任务),请点击【去认证】

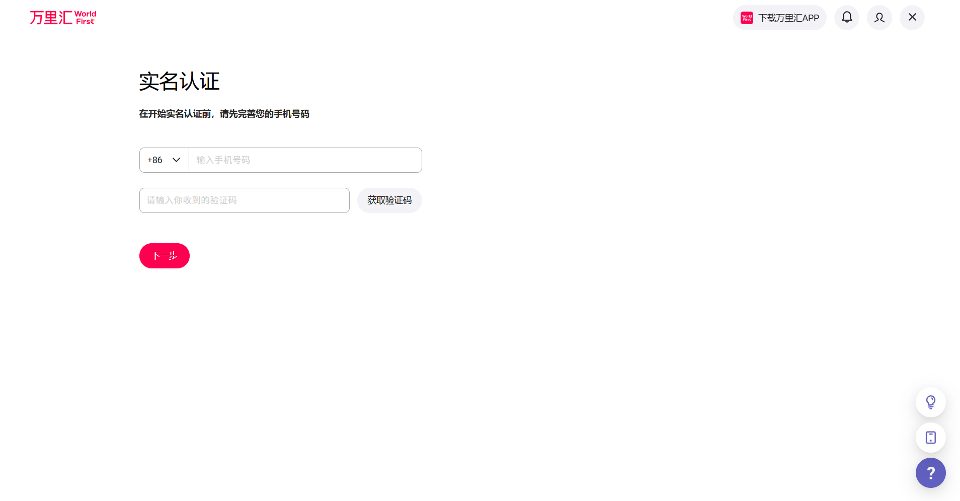
绑定手机号
若您使用的是邮箱注册账号,在进行实名认证前请先完善该账号可绑定的手机号码:我们会通过该账号绑定的手机号码发送消息通知内容和支付验证码、找回密码信息等涉及验证码类的信息,当前绑定的手机号码之后也可以通过首页的账号进行修改

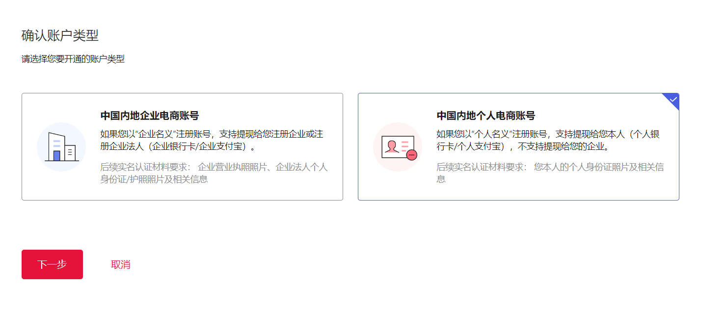
选择账号类型
请选择账号类型为【中国内地企业电商账号】,并按照您的企业营业执照内容在下方填入【统一社会信用代码】

填写企业信息
请您根据页面提示填写统一社会信用代码并上传您的营业执照,点击【下一步】,万里汇会根据您的统一社会信用代码查询您的企业信息并进行反填。
选择经营业务类型和提款国家/地区:

根据页面提示请继续填写其他企业信息,如果发现您的企业信息没有被检索并反填到页面上,您可以点击【搜索企业资料】重新搜索并自动填入相关信息,您需要核实并补充剩余信息


选择您的经营业务类型和希望提款的国家/地区

法人信息验证
如选择【支付宝个人身份认证】,页面如下,请根据页面提示使用手机支付宝扫描二维码进行人脸识别认证。
特别注意:
手机认证期间请勿关闭电脑页面


填写法人信息和股东信息
请完善所有持有25%及以上股份的个人股东信息,同时提醒您:
- 若法人代表持有25%及以上股份同样需要填写
- 若股份持有者为公司需要填写25%及以上股份的最终受益者
- 如企业的法人为100%持股,请选择【该股东为法人-是】后在所持股份填写【100】,其余信息系统将自动为您匹配法人信息并填入页面,请您确认后点击【下一步】


检查待提交资料
请您在最后一步检查全部待提交资料并点击【提交】即可完成认证信息填写环节,等待审核通过后即可正式使用万里汇(WorldFirst)跨境电商账号的产品功能。
审核时效:
资料提交后需要等待1-2个工作日审核完后方能激活账号

查看认证结果
认证成功
用户后台首页将展示【实名认证已完成】的通知,您可以正式使用产品功能。
认证失败
如认证失败,您可通过以下三种方法继续:
- 补充个人信息,上传手持带日期证件照
- 重新上传更清晰的证件照片
- 联系客服获取帮助
个人实名认证
所需材料篇
- 手机号(必须绑定),电子邮箱
- 身份证原件及身份证正反面彩色电子版照片
注意事项:
证件照片需为直接拍摄身份证原件的电子版图片,内容完整清晰,若拍摄电子设备上的图片则可能导致认证不成功
所需证件材料电子版文件格式:JPG、JPEG、PNG或BMP
操作流程篇
开始认证
完成注册后您会进入万里汇(WorldFirst)后台的首页,在页面上半部分的待办事项中会看到新手引导信息(包括:完成实名认证、开通收款账号、完成付款设置等新手任务),请点击【去认证】

绑定手机号
如果您使用的是邮箱注册个人账号,在进行实名认证前请您先完善该账号可绑定的手机号码:我们会通过该账号绑定的手机号码发送消息通知内容和支付验证码、找回密码信息等涉及验证码类的信息;您当前绑定的手机号码之后也可以通过首页的账号进行修改

选择账号类型
请选择账号类型为【中国内地个人电商账号】

完善账号基本信息
您需要选择账号基本信息(经营业务类型及提款至国家/地区),填写完成后点击【下一页】
- 经营业务类型可点击下拉列表,选择符合(最接近)您当前经营的业务类型
- 希望提款到的国家/地区可点击下拉列表,也可手动输入国家/地区名称选择

验证个人信息
可选择【支付宝个人身份认证】或【立即认证人脸信息】,请根据页面提示使用手机扫描二维码进行人脸识别认证。
特别注意:
手机认证期间请勿关闭电脑页面

扫描后进入以下页面

若验证失败,请确认本人持有的真实有效身份证后重试

真人验证通过后,请检查个人信息,确认无误后请点击【下一步】。

审核时效:
您需要等待1-2个工作日审核完成后方能激活账号
