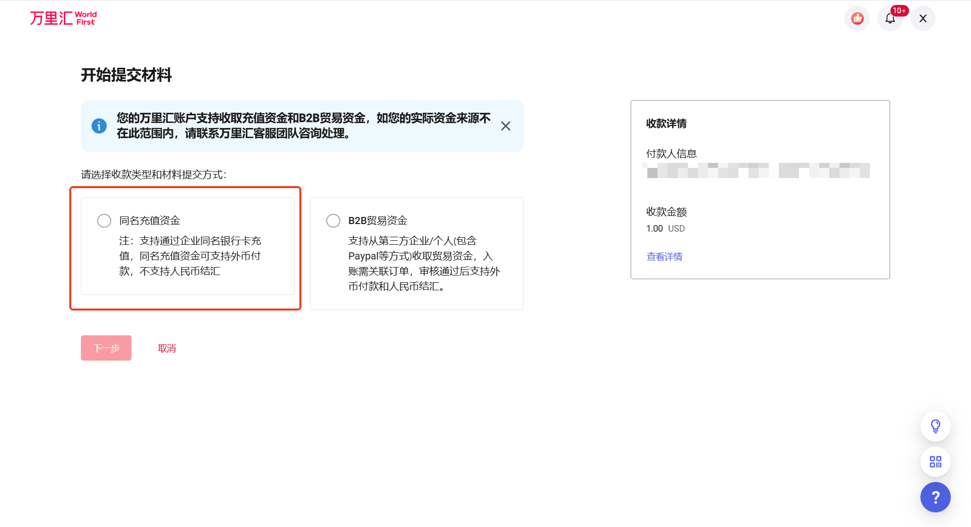
同名充值

2025-02-18 13:35

同名充值注意事项:

  • 支持同名企业及其法人/董事/持股≥25%的股东的银行账户或部分第三方付款平台(例如Paypal)汇款至您的万里汇(WorldFirst)收款账户进行充值
  • 同名充值的资金不支持人民币结汇,仅支持外币提款/转账或用于1688跨境宝采购

第一步:获取充值账户详情

进入【账户详情】后,点击【查看账户详情】,您可以向您的收款账户进行充值入账,现已支持一键【复制所有账户信息】

注:根据充值币种情况选择需要充值的账户,同时请注意该账户支持的收款方式

充值账户详情页面示例

第二步:充值入账

可通过【银行卡充值】/【第三方支付平台结算】方式向您的账户直接充值

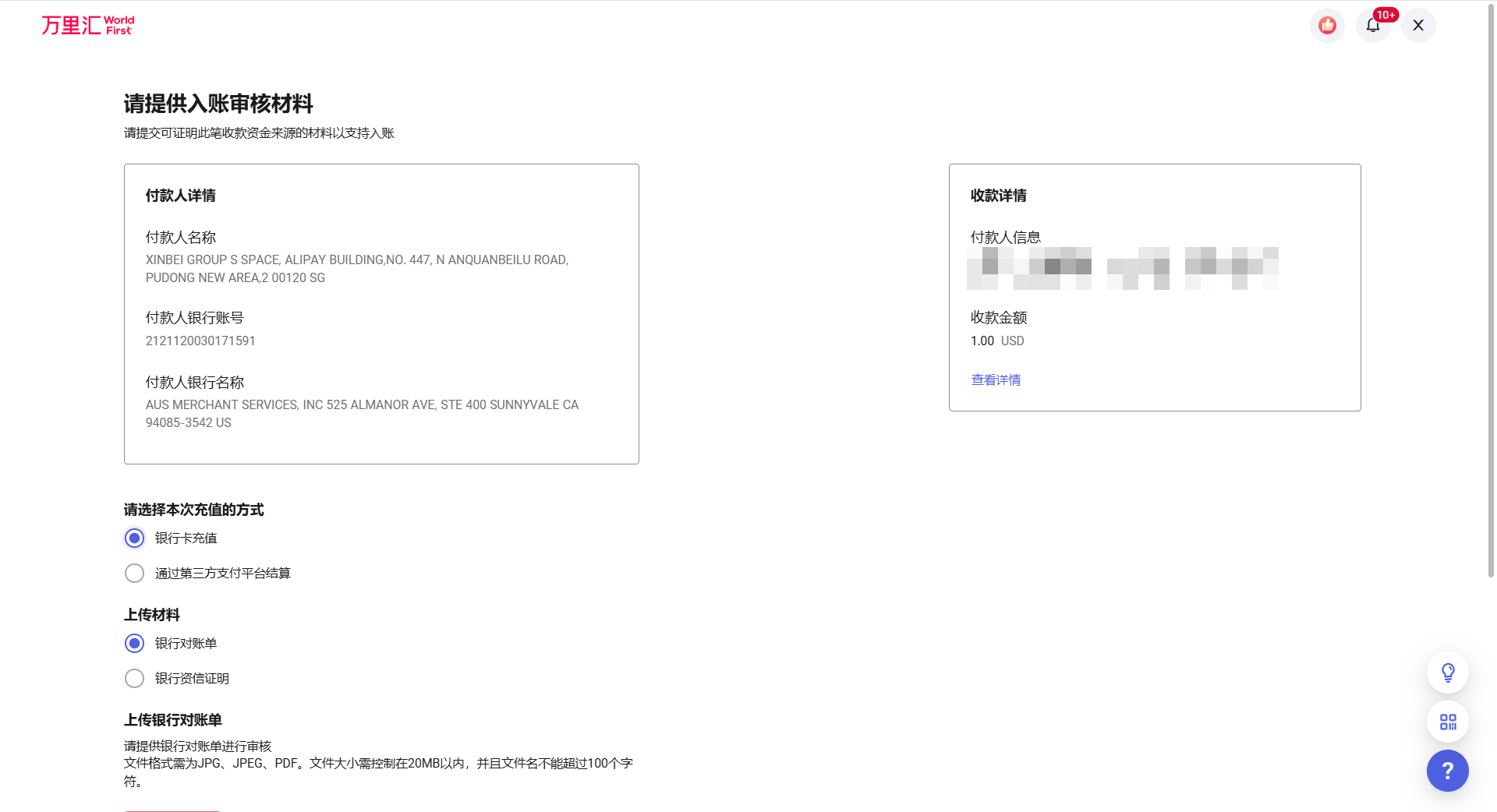
第三步:提交入账审核材料

充值成功后,大部分情况下资金可以直接入账。如果您的付款人姓名和公司信息不一致,可能会需要您提供相关证明材料。 您可以在【收款记录】中找到【待入账】并点击【提交材料】,根据后台提示上传即可。

收款记录中的待入账和提交材料按钮
材料上传页面示例1
材料上传页面示例2
材料上传页面示例3

第四步:提交审核

您上传入账审核材料并提交后,我们将在24小时内审核完成并通知您审核结果

审核提交成功页面示例